Page 771 - IT2
P. 771

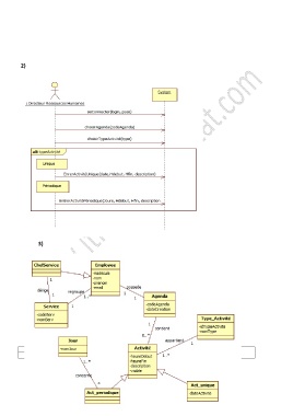
2)






























                 3)


















                Filière                    Epreuve                       Session               2/5
                 DI            Théorique    FF   (Elément de correction)   Juillet 2015
                                        www.itlearning-settat.com

                                  Email: admission@itlearning-settat.com

                                                  Tél.:0661077812
   766   767   768   769   770   771   772   773   774   775   776